Задача

Создание отдельной подсистемы диагностики АИИС ТУЭ (что вызвано большим количеством счётчиков электрической энергии).

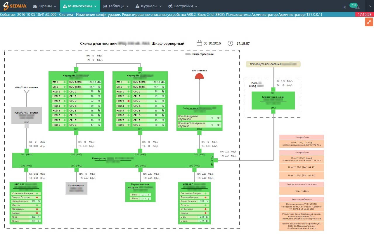
Применение ПО SEDMAX позволило выполнить требования ТЗ и реализовать комплексную систему диагностики АИИС ТУЭ.

Основные функции:

  • сбор диагностической информации о работе компонентов АИИС ТУЭ;
  • дополнительно сбор информации о текущих параметрах электроэнергии;
  • обработка информации;
  • хранение и предоставление диагностической информации пользователям;
  • оповещения пользователей о нештатных ситуациях и отказах АИИС ТУЭ.

SEDMAX выполняет следующие функции:

  • диагностика серверного и коммуникационного оборудования с использованием протокола SNMP (контроль статуса и параметров устройств, контроль использования ресурсов серверов);
  • диагностика приборов учёта путем считывания времени и даты их внутренних часов;
  • контроль поступления данных с приборов учета в базу данных прикладного ПО АИИС ТУЭ;
  • мониторинг параметров ИБП;
  • предоставление диагностической информации пользователям системы в виде мнемосхем, табличных форм и журналов событий посредством Web-интерфейса;
  • оповещение в реальном времени пользователей системы о нарушениях в работе компонентов АИИС ТУЭ.

Скриншоты системы

rosenergoatom-slide-1.png
rosenergoatom-slide-2.png.jpeg
rosenergoatom-slide-3.jpg
rosenergoatom-slide-4.jpg